网站首页
产品&服务
商用软件
自研软件
定制开发
测试服务
测试软件
极狐GitLab
UFT系列
Loadrunner系列
Mobile Center
ALM
安全软件
Webinspect
Fortify
用户行为回放系统
数据构造平台
测试管理平台
APP自动化测试工具
基于证券行业内流行工具定制化开发
基于恒生中间件接口定制化开发
资管业务相关测试服务
经纪业务相关测试服务
解决方案
全行业
证券业
性能测试解决方案
功能测试解决方案
应用安全解决方案
证券测试服务
证券行业软件定制服务
证券数据构造解决方案
合作客户
新闻动态
关于我们
公司简介
资质荣誉
联系我们
联系方式
在线留言
人才招聘
全行业
证券业
当前位置:
首页
-
解决方案
-
全行业
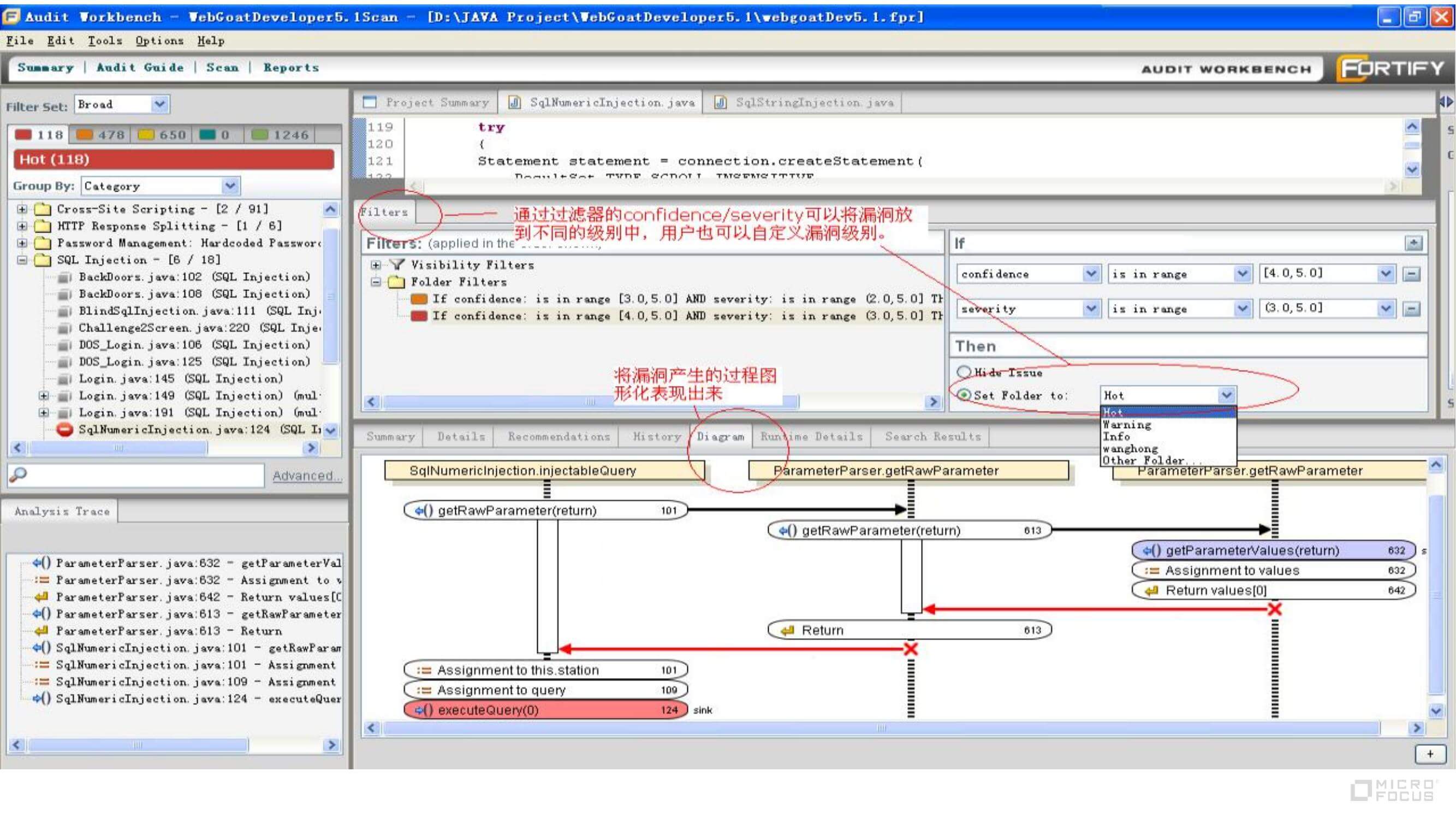
应用安全解决方案
发布时间:2023-07-17
来源:
浏览量:3500
上一篇:
功能测试解决方案
下一篇:没有了
免费获取讯优智超产品体验
立即咨询